The Facade pattern is a structural design pattern that provides a unified interface to a set of interfaces within a subsystem. It defines a higher-level interface that simplifies interaction with a complex, layered system, thereby reducing dependencies and enhancing usability.
Core Intent
“Provide a unified interface to a set of interfaces in a subsystem. Facade defines a higher-level interface that makes the subsystem easier to use.”
This pattern acts as an entry point, shielding clients from intricate subsystem details while promoting loose coupling.
When to Use Facade
| Scenario | Use Case |
|---|---|
| Complex subsystem with many classes | Simplify access (e.g., library API) |
| Reduce dependencies on subsystem components | Clients interact only with facade |
| Layered architecture requires abstraction | Hide internal layers |
| Onboarding or integration of external systems | Provide simplified wrapper |
| Maintainability during refactoring | Facade insulates clients from changes |
Avoid when:
- Subsystem is simple → Adds unnecessary abstraction
- Full control over internals is required → Facade may hide too much
Where It Is Used in Real Systems
| Domain | Example |
|---|---|
| Business Logic Layers | Order processing facade over inventory, payment, shipping |
| Web Services | REST API facade for microservices |
| Compilers | Parser facade over lexer, analyzer, codegen |
| E-Commerce | Checkout facade coordinating cart, payment, fulfillment |
| Hardware Abstractions | OS facade for drivers (e.g., WinAPI) |
Key Benefits
- Simplified interface: Clients use one entry point
- Loose coupling: Reduces dependencies on subsystem
- Isolation: Subsystem changes don’t affect clients
- Reusability: Facade can be reused across clients
- Testability: Mock facade for subsystem testing
Real-World Example: E-Commerce Order Processing Subsystem
An e-commerce platform has a complex order processing subsystem involving inventory checks, payment validation, shipping assignment, and notifications. The facade orchestrates these steps into a single ProcessOrder() call, abstracting the complexity for the checkout service.
C# Implementation
using System;
// ==================== SUBSYSTEM CLASSES ====================
public class InventoryService
{
public bool ReserveStock(string productId, int quantity)
{
Console.WriteLine($"[Inventory] Reserving {quantity} units of {productId}");
return true; // Simulate success
}
public void ReleaseStock(string productId, int quantity)
{
Console.WriteLine($"[Inventory] Releasing {quantity} units of {productId}");
}
}
public class PaymentService
{
public bool ProcessPayment(decimal amount, string paymentMethod)
{
Console.WriteLine($"[Payment] Processing ₹{amount} via {paymentMethod}");
return true;
}
}
public class ShippingService
{
public string AssignShipping(string orderId, string address)
{
Console.WriteLine($"[Shipping] Assigning carrier for {orderId} to {address}");
return "SHIP-123"; // Tracking ID
}
}
public class NotificationService
{
public void SendConfirmation(string orderId, string email)
{
Console.WriteLine($"[Notification] Sending confirmation for {orderId} to {email}");
}
}
// ==================== FACADE ====================
public class OrderProcessingFacade
{
private readonly InventoryService _inventory;
private readonly PaymentService _payment;
private readonly ShippingService _shipping;
private readonly NotificationService _notification;
public OrderProcessingFacade()
{
_inventory = new InventoryService();
_payment = new PaymentService();
_shipping = new ShippingService();
_notification = new NotificationService();
}
// Simplified high-level method
public string ProcessOrder(string orderId, string productId, int quantity, decimal amount, string paymentMethod, string address, string email)
{
try
{
// Step 1: Reserve inventory
if (!_inventory.ReserveStock(productId, quantity))
return "Failed: Out of stock";
// Step 2: Process payment
if (!_payment.ProcessPayment(amount, paymentMethod))
{
_inventory.ReleaseStock(productId, quantity);
return "Failed: Payment declined";
}
// Step 3: Assign shipping
string trackingId = _shipping.AssignShipping(orderId, address);
// Step 4: Send notification
_notification.SendConfirmation(orderId, email);
Console.WriteLine($"[Facade] Order {orderId} processed successfully");
return $"Success: Tracking ID {trackingId}";
}
catch (Exception ex)
{
Console.WriteLine($"[Facade] Error: {ex.Message}");
_inventory.ReleaseStock(productId, quantity); // Rollback
return "Failed: Processing error";
}
}
}
// ==================== CLIENT ====================
public class CheckoutService
{
private readonly OrderProcessingFacade _facade;
public CheckoutService()
{
_facade = new OrderProcessingFacade();
}
public string CompleteCheckout(string orderId, string productId, int quantity, decimal amount, string paymentMethod, string address, string email)
{
return _facade.ProcessOrder(orderId, productId, quantity, amount, paymentMethod, address, email);
}
}
// ==================== DEMO ====================
class Program
{
static void Main()
{
var checkout = new CheckoutService();
Console.WriteLine("=== FACADE PATTERN IN E-COMMERCE ===\n");
string result = checkout.CompleteCheckout(
"ORD-2025-001",
"LAPTOP-XYZ",
1,
50000m,
"Credit Card",
"123 Main St, Mumbai",
"customer@example.com"
);
Console.WriteLine($"\nResult: {result}");
}
}Sample Output
=== FACADE PATTERN IN E-COMMERCE ===
[Inventory] Reserving 1 units of LAPTOP-XYZ
[Payment] Processing ₹50000 via Credit Card
[Shipping] Assigning carrier for ORD-2025-001 to 123 Main St, Mumbai
[Notification] Sending confirmation for ORD-2025-001 to customer@example.com
[Facade] Order ORD-2025-001 processed successfully
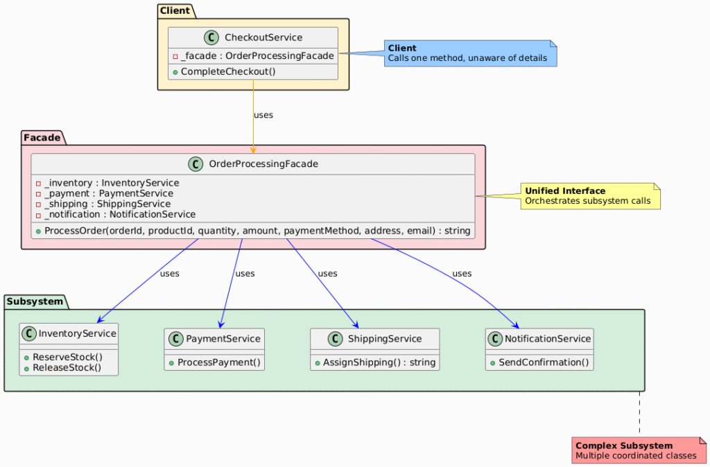
Result: Success: Tracking ID SHIP-123UML Class Diagram

Participants in the Facade Pattern
The classes and objects participating in this pattern include:
- Facade (OrderProcessingFacade)
- Provides a simplified interface to the subsystem.
- Coordinates calls to subsystem classes.
- Subsystem Classes (InventoryService, PaymentService, ShippingService, NotificationService)
- Perform specific operations within the subsystem.
- Interact only through the facade (or internally).
- Client
- Interacts exclusively with the facade, unaware of subsystem details.
Summary Table
| Participant | Role in E-Commerce Example |
|---|---|
| Facade | OrderProcessingFacade – coordinates order steps |
| Subsystem Classes | InventoryService, PaymentService, etc. – specialized services |
| Client | CheckoutService – simplified interaction |
Advantages in E-Commerce
| Benefit | Impact |
|---|---|
| Simplified checkout | One call for multi-step process |
| Error handling | Centralized rollback in facade |
| Decoupled services | Change subsystem without client impact |
| Scalable | Add steps to facade only |
Facade vs Adapter
| Aspect | Facade | Adapter |
|---|---|---|
| Purpose | Simplify subsystem | Bridge incompatible interfaces |
| Scope | Multiple classes | Single class/system |
| Client Knowledge | Hides complexity | Translates interfaces |
| Example | Order facade over services | Legacy API wrapper |
Conclusion
The Facade pattern is valuable in e-commerce for abstracting multi-service workflows like order fulfillment, ensuring clients interact with a streamlined interface while internal complexities remain encapsulated. It enhances maintainability and onboarding for new developers or integrations.
Commonly utilized in ASP.NET Core (middleware pipelines), microservices gateways, and enterprise order management systems.




